Overview of Sort / Merge / Deduplicate / Split in few steps
| << |
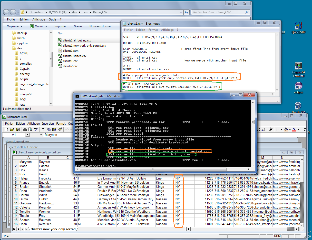
Step 7: Spliting data with selective FiltersWe now add INCLUDE/EXCLUDE filters for some output files.In this example, we split data into New Yorkers and non-New Yorkers. The clients1.new-york-only.sorted.csv file only contains lines with field #9 equal to "NY" : there are 46 out of 500. The "All but New York" file contains 500 - 46 = 454 lines, which sounds correct, . |
>> |

Français
