Vue d'ensemble de fusion / dédoublonnage / éclatement d'un fichier csv en quelques étapes simples
| << |
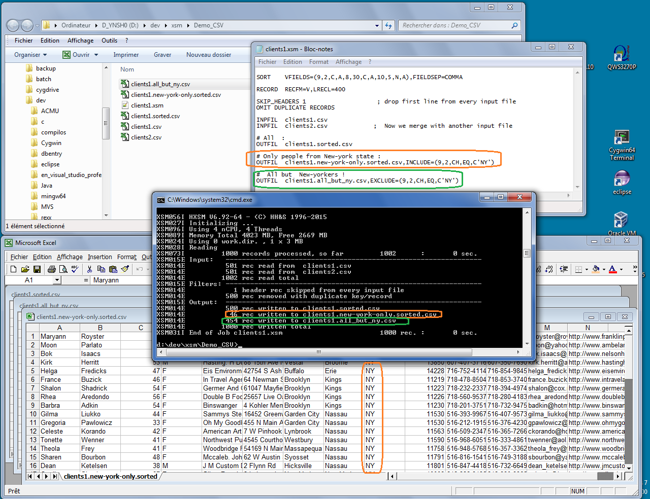
Etape 7 : Eclatement avec filtres sélectifsOn rajoute sur certains fichiers un filtre INCLUDE/EXCLUDE.Dans l'exemple, on veut éclater le fichier clients entre les habitants de New-york, et les autres. Le fichier clients1.new-york-only.sorted.csv ne contient que des lignes ayant le champ 9 égal à "NY" : il y en a 46 sur les 500. Le fichier complément "Tout sauf New-york" contient 500 - 46 = 454 lignes : ce qui est normal. |
>> |

English
